website traffic statistics

Look This Also

part 8 digital continuity between sysml and modelica samares engineering

part 8 digital continuity between sysml and modelica samares engineering

19 0 ltr sp2 version news

19 0 ltr sp2 version news

part 4 consistency between functional and logical architectures samares engineering

part 4 consistency between functional and logical architectures samares engineering

overview of current sysml uml and matlab simulink integration use case and implementations modeling community blog

overview of current sysml uml and matlab simulink integration use case and implementations modeling community blog

1

1

https www incose org docs default source default document library automated requirements verification using sysml pdf sfvrsn edd93c6 0

https www incose org docs default source default document library automated requirements verification using sysml pdf sfvrsn edd93c6 0

cameo requirements modeler requirements capturing visualizing and tracing youtube

cameo requirements modeler requirements capturing visualizing and tracing youtube

magicdraw maplembse mbse made easier maplesoft

magicdraw maplembse mbse made easier maplesoft

creating ports

creating ports

what s new in cameo systems modeler 18 5 fr cameo systems modeler 18 5 documentation

what s new in cameo systems modeler 18 5 fr cameo systems modeler 18 5 documentation

unterstutzer mecpro

unterstutzer mecpro

home embedded engineer

home embedded engineer

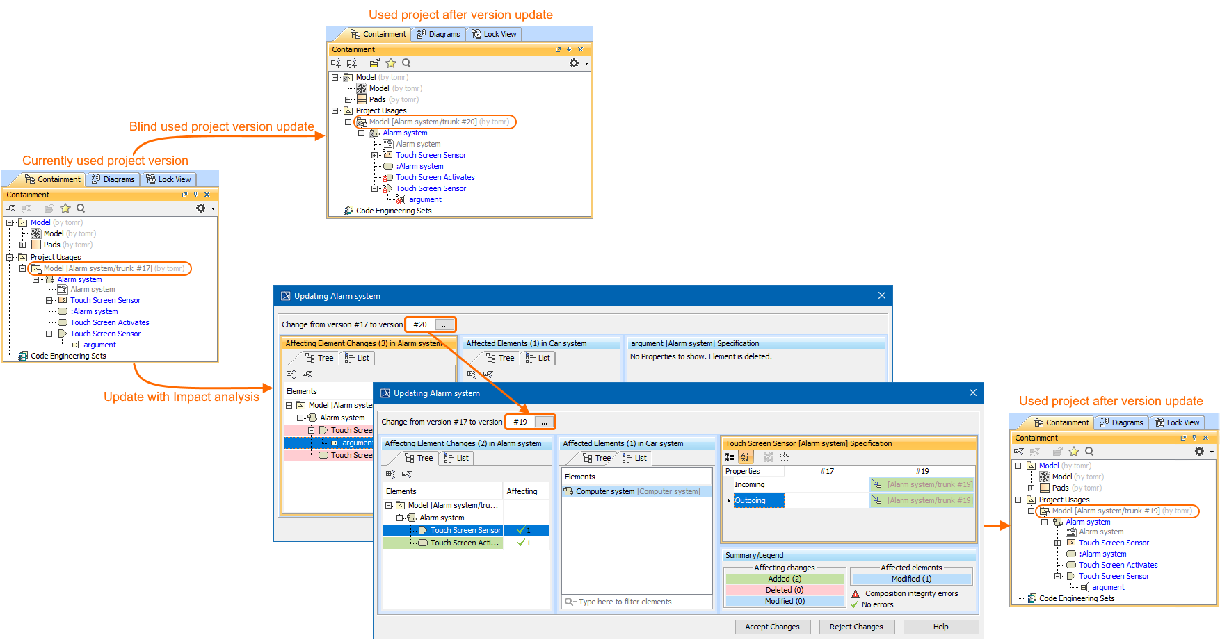
19 0 ltr version news

19 0 ltr version news

product line engineering with cameo systems modeler and pure variants youtube

product line engineering with cameo systems modeler and pure variants youtube

what s new in cameo systems modeler 18 5 fr cameo systems modeler 18 5 documentation

what s new in cameo systems modeler 18 5 fr cameo systems modeler 18 5 documentation

https www phoenix int com wp content uploads 2018 01 phx2015uc mbse magicdraw wilson pdf

https www phoenix int com wp content uploads 2018 01 phx2015uc mbse magicdraw wilson pdf

magicdraw wikiwand

magicdraw wikiwand

systems engineering in a time of social distancing part 2a ventilator sysml model cameo intercax

systems engineering in a time of social distancing part 2a ventilator sysml model cameo intercax

relation map

relation map

what s new in cameo systems modeler 18 5 fr cameo systems modeler 18 5 documentation

what s new in cameo systems modeler 18 5 fr cameo systems modeler 18 5 documentation

implied connectors

implied connectors

ppi syen 75 ppi

ppi syen 75 ppi

executable sysml transmission model youtube

executable sysml transmission model youtube

complete diagrams

complete diagrams

model based systems engineering an overview sciencedirect topics

model based systems engineering an overview sciencedirect topics

what s new in cameo systems modeler 18 5 fr cameo systems modeler 18 5 documentation

what s new in cameo systems modeler 18 5 fr cameo systems modeler 18 5 documentation

what s new in cameo systems modeler 18 5 fr cameo systems modeler 18 5 documentation

what s new in cameo systems modeler 18 5 fr cameo systems modeler 18 5 documentation

tips and tricks for smarter modeling youtube

tips and tricks for smarter modeling youtube

a formal approach using sysml for capturing functional requirements in avionics domain sciencedirect

a formal approach using sysml for capturing functional requirements in avionics domain sciencedirect

defining interfaces using ports

defining interfaces using ports

You May Like